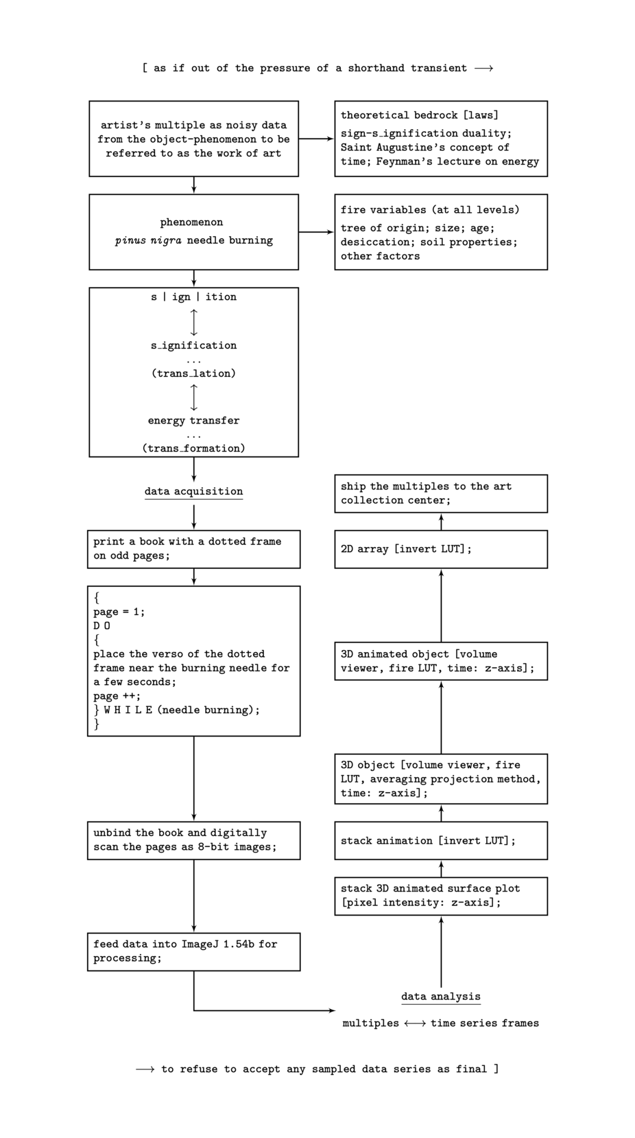
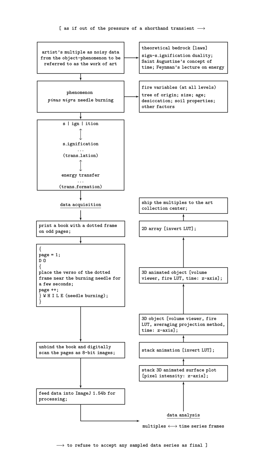
Workbook of the universe (how to split the universe up into addends), a project by Federico Federici, first released in «CIVICO 23», n.3, 2022.
What is energy? If no one asks me, I know; if I wish to explain it to one who asks me, I no longer know. It is, indeed, nothing concrete—only a principle that governs Nature. The universe is a number split up into an endless series of smaller and smaller addends, continuously recombined or reordered according to a complex of interactions. No exception to this law is known. Following the procedure in the caption, the artist is invited to experiment with this principle by collecting energy frames from a burning Pinus nigra needle. Through a series of variations on the flame’s primordial hieroglyph, the material space of writing will be effaced, giving rise to an alphabet of fire. Paper will no longer be the site where the sign resides, but what the sign must breach. Each sign will depend on the angle of the sheet in relation to the flame, which, in turn, is affected by a network of more or less hidden variables intrinsic to the tree (size, age, desiccation, soil properties, etc.). While all of these factors impinge upon the integrity and stability of the alphabet, the amount of energy released during combustion will, to some degree, be stored in—and remain proportional to—the number of sheets used. The fire, split into signs, will establish itself as a thread between what is burning and what is about to burn, between the thought-thing and the one yet to write. The very idea of writing will once again get reified, although no one knows what energy is.
Place the verso of the dotted square near a burning pine needle for a few seconds. Repeat the procedure with the next page. After the flame has extinguished, unbind the book and ship the used sheets to the appointed art collection centre.
Time series as a 3D object (time on the z-axis) reconstructed by means of the averaging projection method.
[Volume viewer, fire LUT, ImageJ 1.54b]
Animated surface plot of the time series (pixel intensity on the z-axis).
[Stack 3D surface plot, ImageJ 1.54b]




































































