11 No_m_oN
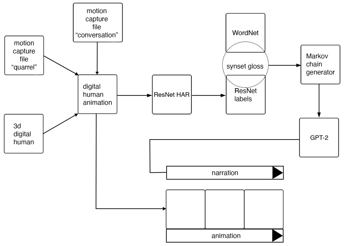
The Synset_Gloss and No_m_oN projects share the same core components, but they differ in the type of input used to stimulate the ResNet HAR algorithm – public information films in the former and digital human animations for the latter. Despite this difference, the final outputs of both projects are structurally similar, consisting of abstract commentaries constructed through an assemblage and superimposed onto a video timeline.
No_m_oN is a seven-minute animation created within the constraints of a motion capture (mo-cap) library, utilising files labeled with the descriptors “conversation” and “quarrel”. The animation rigs of digital human twins are driven by “conversation” and “quarrel” mo-cap files to depict a series of gestures that gradually transition from one category to another. Once constructed, the animation underwent the same text generation process developed for Synset_Gloss (fig. 14), based on analysis of the footage by an HAR system, in this instance producing poetic registers between states of cooperation and aggression. The mo-cap files represent nuanced facets of behaviour, highlighting the complexities inherent in human interactions. However, the increasing surveillance and interpretation of human behaviour by computer vision systems augmented by AI and ML demand that such complexities be broken down and categorised. The computerised parsing of human behaviour raises a critical question: what is the threshold between one category and another, in this case between cooperation and aggression, when perceived and classified by an automated system? See an extract from No_m_oN below (Video 3).
